Hystrix入门研究
1、Hystrix是什么
Hystrix 是Netflix开源的一个针对分布式容错和库。Hystrix的主要功能是隔离分布式系统之间的故障,防止故障带来的雪崩效应。同时也能提供一个分布式服务的优雅的降级方案。从而提高系统的可用性的组件。
2、Hystrix设计理念是什么(其实也是高可用系统设计的理念)
- 防止单个系统故障后,造成容器(tomcat,scf)的线程全部占满,影响服务响应。
- 使用快速失败和泄洪代替队列等待。
- 在系统故障之后提供优雅的降级措施。
- 使用隔离技术降低故障影响面。
- 提供准实时的监控报警系统。
- 提供准实时动态的配置系统。å
- 客户端感知下游服务状态,防止错误的发展,而不通过真实的调用就能感知。
3、Hystrix怎么用
- Hello World:
1 | public class CommandHelloWorld extends HystrixCommand<String>{ |
- 降级:
1 | public class CommandHelloFailure extends HystrixCommand<String> { |
4、Hystrix实现思路分析
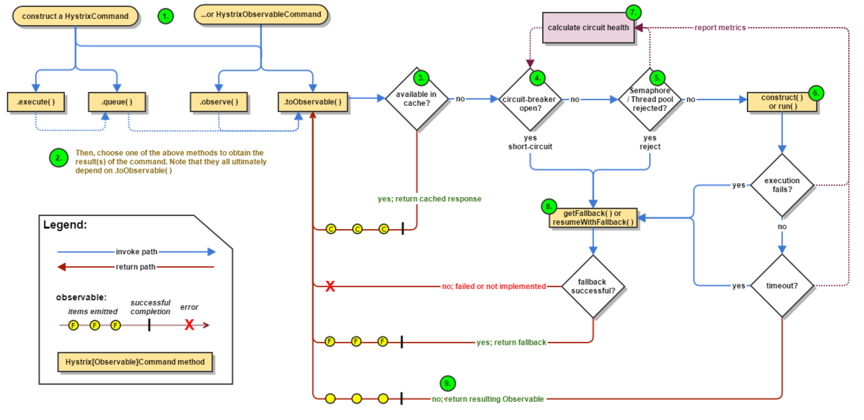
1、数据流

- 初始化
HystrixCommand或者HystrixObservableCommand对象。 - 执行。
- 判断是否有缓存?
- 判断是否调用链路是否通畅?
- 判断线程池/队列/信号量 是否满了?
- 执行
HystrixObservableCommand.construct()或者HystrixCommand.run()方法 - 计算调用下游的健康程度
- 判断时候需要降级
- 完成请求
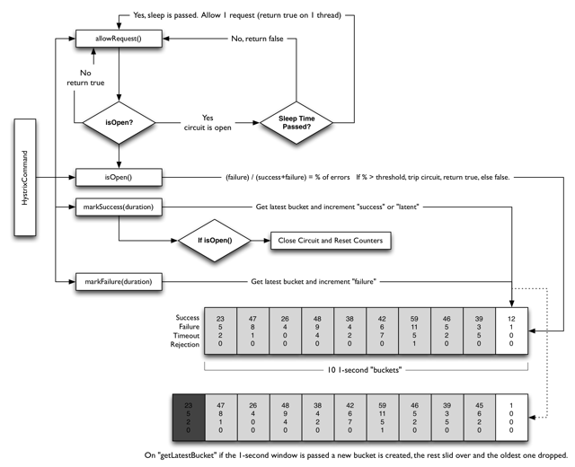
2、熔断器

每个熔断器维护10个buckets窗口,每秒生成一个新的bucket,把最早的bucket抛弃,每个bucket记录了调用的,成功、失败、超时、拒绝的次数,如果失败数量达到某个阈值,就会触发熔断。
3、隔离
线程隔离
每个下游调用使用独立的线程池,而非与请求的调用共用一个线程池,这样可以防止失败的调用占用共用的线程池,造成整个系统拒绝服务。
优缺点
优点:
相互独立,减少互相影响的风险,总的来说就是隔离解耦,不会互相影响》
缺点:
过多的线程池造成cpu计算能力的消耗,和增加代码的复杂度。
信号量隔离
信号隔离也可以用于限制并发访问,防止阻塞扩散, 与线程隔离最大不同在于执行依赖代码的线程依然是请求线程(该线程需要通过信号申请),
如果客户端是可信的且可以快速返回,可以使用信号隔离替换线程隔离,降低开销.
4、请求折叠
可以使用组件HystrixCollapser把前端的多个请求折叠为单一的一个后端请求。减少线程和链接的开销。
5、请求缓存
把请求缓存起来。这个不过多解释了